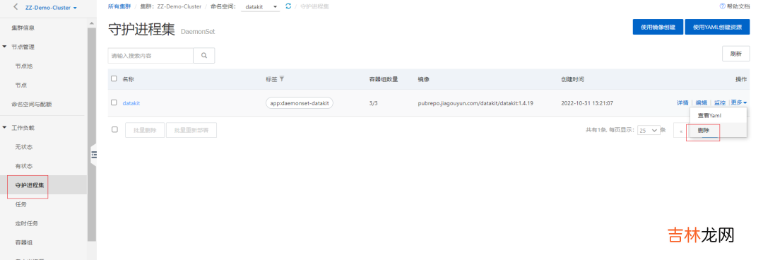
3.1 删除 DaemonSet
在阿里云的容器管理控制台进入「工作负载」 - 「守护进程集」 , 找到 datakit , 点击右边的「删除」 。

文章插图
3.2 删除命名空间
进入「节点管理」- 「命名空间与配额」 , 找到 datakit , 点击右边的「删除」 。

文章插图
3.3 删除 Cluster Role
进入 「安全管理」 - 「角色」 , 在 Cluster Role 下面找到 datakit , 点击右边的「删除」 。

文章插图
3.4 异常处理
如果在下次部署的时候提示如下错误 , 是因为阿里云控制台显示删除了 , 实际资源还存在的情况 。

文章插图
这时只需要把 datakit.yaml 文件中的如下部分删除即可重新部署 。
1 apiVersion:rbac.authorization.k8s.io/v1 3 kind:ClusterRoleBinding 5 metadata: 7 name:datakit 9 roleRef:11 apiGroup:rbac.authorization.k8s.io13 kind:ClusterRole15 name:datakit17 subjects:19 -kind: ServiceAccount21 name:datakit23 namespace: datakit或者使用命令把 ClusterRoleBinding 删除 , 再部署 DataKit 。
kubectldeleteclusterrolebindings datakit【阿里云 ACK 接入观测云】
经验总结扩展阅读
- 陈情令台词想带一人回云深不知处是第几集?
- 网易云音乐愿望清单怎么删除 网易云音乐愿望清单怎么删除掉
- 撒贝宁跟马云是哪个节目?
- 第2-3-1章 文件存储服务系统-nginx/fastDFS/minio/阿里云oss/七牛云oss
- MessagePack 和System.Text.Json 序列号 反序列化对比
- 云原生之旅 - 11)基于 Kubernetes 动态伸缩 Jenkins Build Agents
- 茱萸峰海拔多少米
- 世界野生菌王国是云南的哪个县
- 南伞属于云南哪里
- 早上的云彩叫什么
